Partial Payments: General Information
To partially pay an AP bill in MYOB Acumatica, you have to create a payment: a document that represents the payment in the system. You can create the payment manually by using the Checks and Payments (AP302000) form.
Learning Objectives
In this chapter, you will learn how to do the following:
- Create a payment
- Apply it to an AP bill to partially pay the bill
- Release the payment and its application
Applicable Scenarios
You create partial payments of bills in the following cases:
- You want to decrease your company's AP balance
- You want to pay a bill with a large amount, but your company's checking account does not have sufficient funds
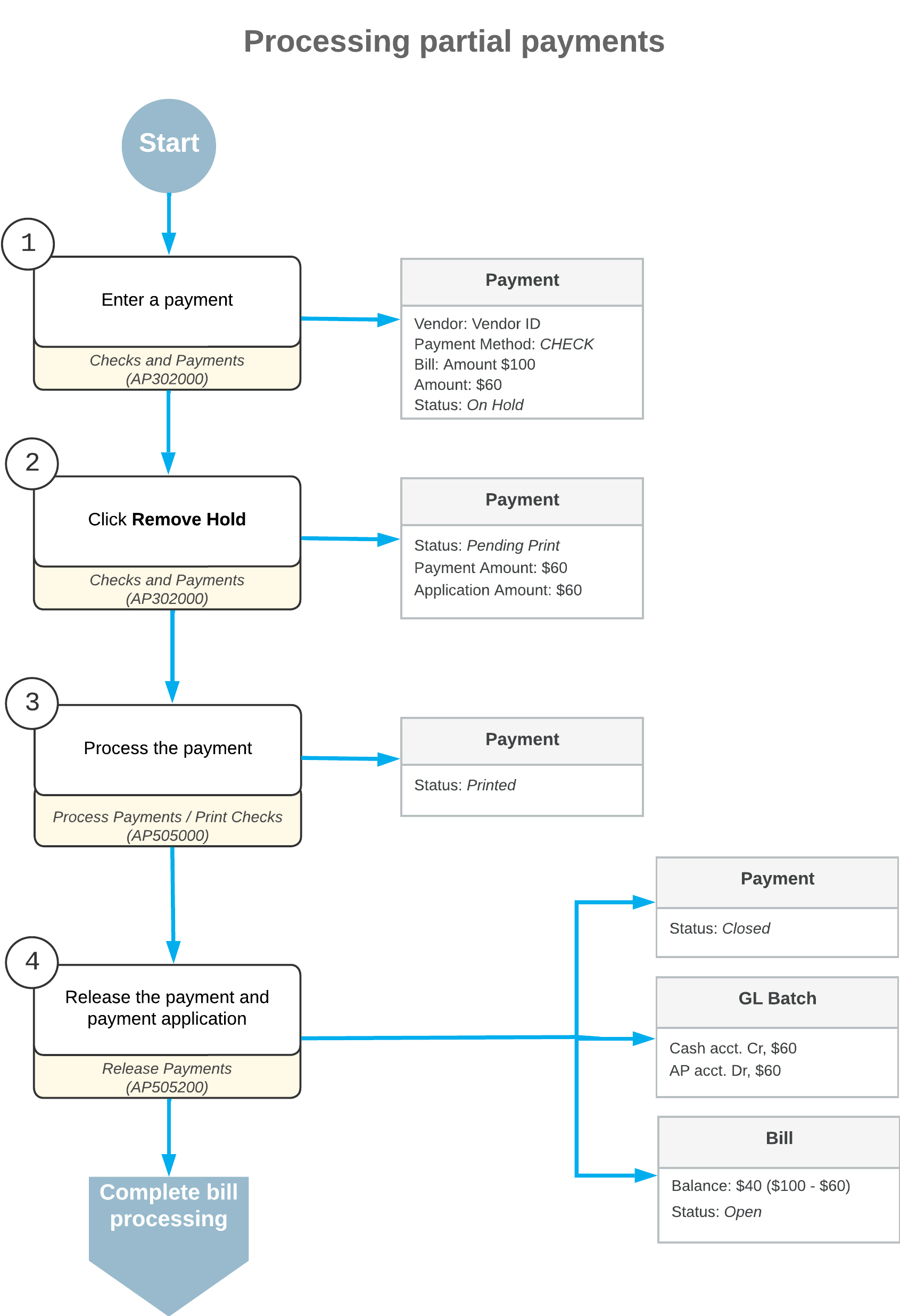
Process Overview
To partially pay a bill, you complete the following general steps.
- On the Checks and Payments (AP302000) form, you manually create a payment
document, and on the Documents to Apply tab, you select the needed
bill.
In the Payment Amount box in the Summary area of the form, you specify the amount you are going to pay, making sure that the Payment Amount and Application Amount boxes display the same amount.
- You click Remove Hold on the form toolbar for the payment, and then click Print/Process to print the payment.
- On the Process Payments / Print Checks (AP505000) form, you print the payment and review the printed payment.
- On the Release Payments (AP505200) form, you release the payment and its application to the AP bill.
Workflow of Processing Partial Payments
The following diagram describes how a partial payment of a bill is processed in MYOB Acumatica.

