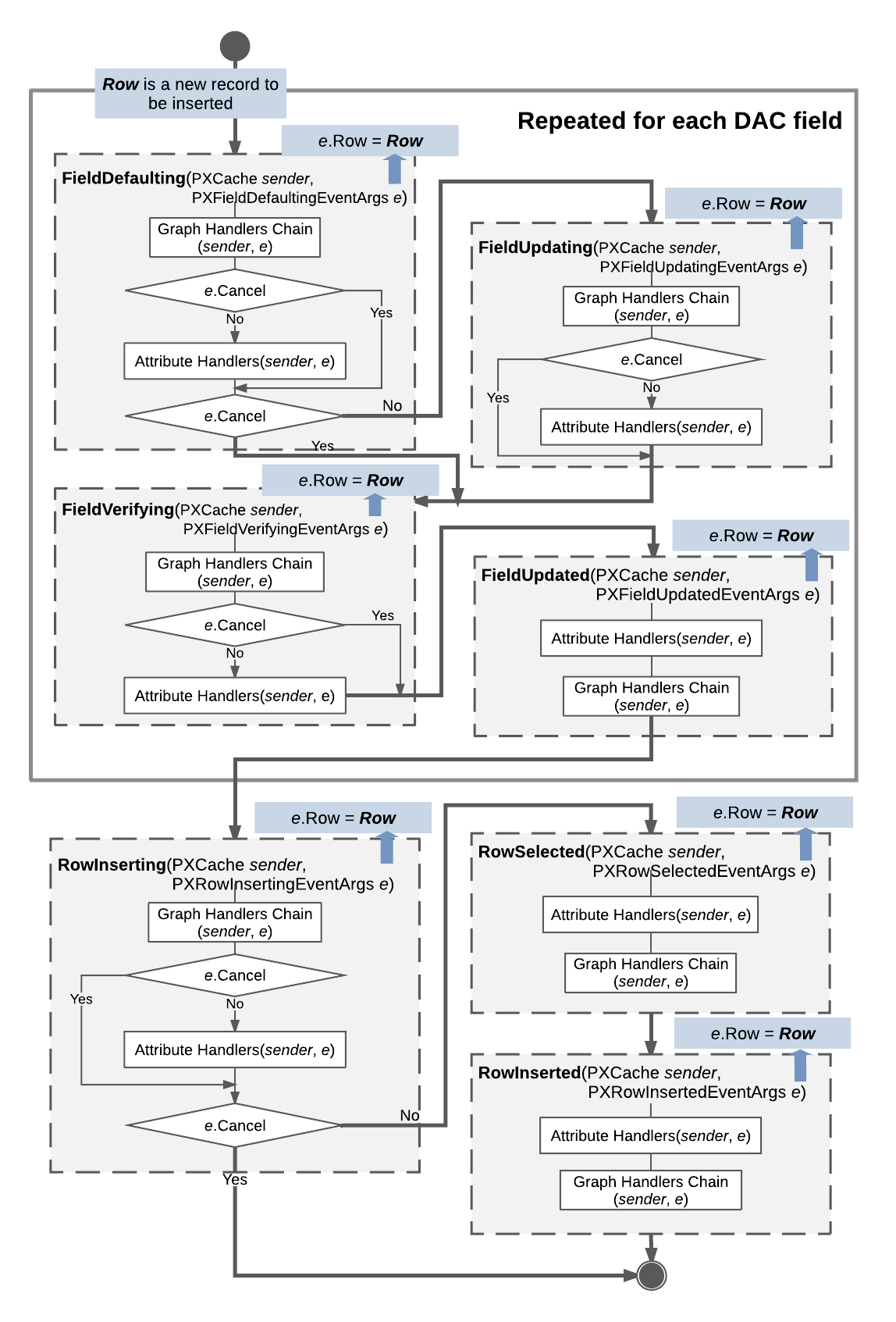
Sequence of Events: Insertion of a Data Record
The figure below illustrates the sequence of events raised during the insertion of a data record.

The system inserts a data record as an instance of a data access class (DAC) when a user
creates a new data record in the user interface, a request to insert a record is sent to the
web services API, or the Insert() method of a data view is called in code.
The data record is actually inserted into the PXCache object that
corresponds to the DAC of the data record. The inserted data record has the
Inserted status and is available through the
Inserted and Dirty collections of the
PXCache object.
When a data record is inserted, data field events are raised for each data field in the following order:
FieldDefaultingFieldUpdatingif thee.Cancelproperty equals trueFieldVerifyingFieldUpdated
Next, the following data record events are raised:
RowInserting(If thee.Cancelproperty istrue, no further events are raised.)RowSelectedRowInserted
The instance of the inserted data record is available in the e.Row
property of event arguments.
