Billing Cycles: Examples
The system uses billing cycles, which are defined on the Billing Cycles (FS206000) form, to determine how customers will be billed after their service orders and appointments have been processed in the system. On the Customers (AR303000) form, you assign one billing cycle or multiple billing cycles to a particular customer. (For details on the ability to specify multiple billing cycles for a customer, see Billing Cycles: Assignment of Multiple Billing Cycles.) A billing cycle can be assigned to any number of customers.
This topic presents examples with diagrams that show the different ways billing is performed depending on the billing cycle's settings for the generation and grouping of billing documents. The diagrams are all based on the same service orders and appointments. The last service order in the examples has no associated appointment.
Generating Billing Documents from Appointments; Grouping by Appointment
Suppose that you have defined a billing cycle with the following settings on the Billing Cycles (FS206000) form and assigned it to a customer:
- Run Billing For: Appointments
- Group Billing Documents By: Appointment
The following diagram demonstrates how the customer is billed based on these settings. The system generates a separate billing document for each appointment. The billing document contains the details of each service of the appointment.

In the diagram, you can see the details and key settings of the following: the service orders (in the first column), the appointments (in the second column), and the generated billing documents (in the third column). Each yellow box shows the grouping of the documents included in the generated billing documents.
Generating Billing Documents from Appointments; Grouping by Service Order
Suppose that you have defined a billing cycle with the following settings on the Billing Cycles form and assigned it to a customer:
- Run Billing For: Appointments
- Group Billing Documents By: Service Order
The following diagram demonstrates how the customer is billed based on these settings. The system generates a single billing document for all appointments of each service order. The billing document contains the details on each service for each appointment.

In the diagram, you can see the details and key settings of the following: the service orders (in the first column), the appointments (in the second column), and the generated billing documents (in the third column). Each yellow box shows the grouping of the documents included in the generated billing documents.
Generating Billing Documents from Appointments; Grouping by Customer Order or External Reference
Suppose that you have defined a billing cycle with the following settings on the Billing Cycles (FS206000) form and assigned it to a customer:
- Run Billing For: Appointments
- Group Billing Documents By: Customer Order
The following diagram demonstrates how the customer is billed based on these settings. The system generates a single document for the appointments of each customer order. When billing documents are grouped by customer order or external reference, the system uses the number specified in the Customer Order or External Reference box, respectively, of the Summary area of the Service Orders (FS300100) form.

In the diagram, you can see the details and key settings of the following: the service orders (in the first column), the appointments (in the second column), and the generated billing documents (in the third column). Each yellow box shows the grouping of the documents included in the generated billing documents.
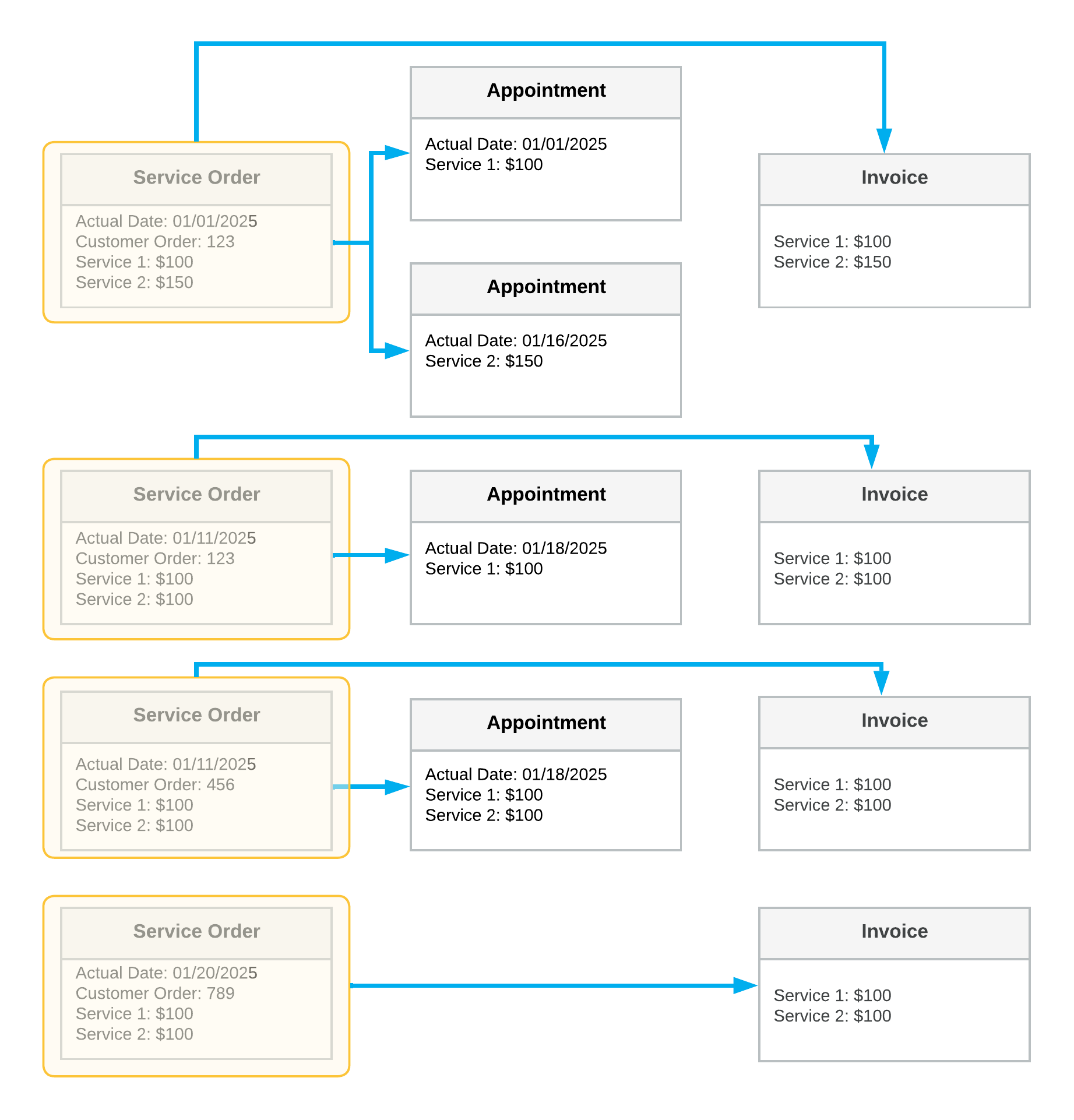
Generating Billing Documents from Appointments; Grouping by Time Frame
Suppose that you have defined a billing cycle with the following settings on the Billing Cycles form and assigned it to a customer:
- Run Billing For: Appointments
- Group Billing Documents By: Time Frame (on the 15th of every month)
The following diagram demonstrates how the customer is billed based on these settings. A single document is generated for the appointment that took place before January 15, and another document is generated for the three appointments that occurred before February 15.

In the diagram, you can see the details and key settings of the following: the service orders (in the first column), the appointments (in the second column), and the generated billing documents (in the third column). Each yellow box shows the grouping of the documents included in the generated billing documents.
Generating Billing Documents from Service Orders; Grouping by Service Order
Suppose that you have defined a billing cycle with the following settings and assigned it to a customer:
- Run Billing For: Service Orders
- Group Billing Documents By: Service Order
The following diagram demonstrates how the customer is billed based on these settings. The system generates a single billing document for each service order, whether or not appointments are created and processed for the service order.

In the diagram, you can see the details and key settings of the following: the service orders (in the first column), the appointments (in the second column), and the generated billing documents (in the third column). Each yellow box shows the grouping of the documents included in the generated billing documents.
Generating Billing Documents from Service Orders; Grouping by Customer Order or External Reference
Suppose that you have defined a billing cycle with the following settings and assigned it to a customer:
- Run Billing For: Service Orders
- Group Billing Documents By: Customer Order
The following diagram demonstrates how the customer is billed based on these settings. The system generates a single document for the service orders of each customer order, whether or not appointments have been created and processed for these customer orders.

In the diagram, you can see the details and key settings of the following: the service orders (in the first column), the appointments (in the second column), and the generated billing documents (in the third column). Each yellow box shows the grouping of the documents included in the generated billing documents.
Generating Billing Documents from Service Orders; Grouping by Time Frame
- Run Billing For: Service Orders
- Group Billing Documents By: Time Frame (on the 15th of every month)
The following diagram demonstrates how the customer is billed based on these settings. The system generates a single document for any service orders that have been created before the 15th of each month, whether or not appointments have been created and processed for the service orders.

In the diagram, you can see the details and key settings of the following: the service orders (in the first column), the appointments (in the second column), and the generated billing documents (in the third column). Each yellow box shows the grouping of the documents included in the generated billing documents.
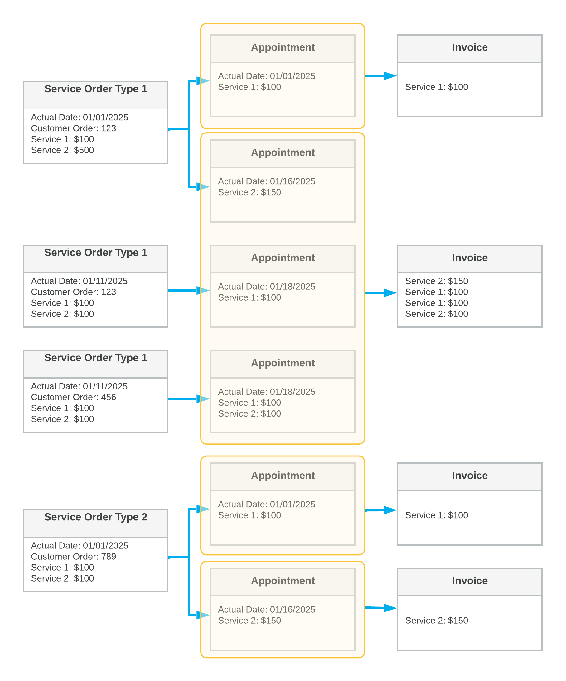
Generating Billing Documents for Multiple Billing Cycles
Suppose that you provide service orders of different service order types to a customer. You provide the service orders of the first type regularly, so you have decided to generate one billing document for all appointments of these service orders that took place in a certain period of time. You provide the service orders of the second type rarely to the customer, so you have decided that for each appointment of a service order of the second type, you will generate one document right after appointment completion.
You have defined billing cycles with the following settings and assigned them to the customer for the service order types:
- Settings of the billing cycle for Service Order Type 1:
- Run Billing For: Appointments
- Group Billing Documents By: Time Frame (on the 15th of every month)
- Settings of the billing cycle for Service Order Type 2:
- Run Billing For: Appointments
- Group Billing Documents By: Appointment
Based on the billing cycle settings, the system generates a separate billing document for each appointment for service orders of Service Order Type 1. For each service order of Service Order Type 2, a separate billing document is generated. The billing documents for service orders of Service Order Type 1 contain details on each service for each appointment. In the billing documents for service orders of Service Order Type 2, details on each service for each service order are included, whether or not appointments have been created and processed in the system.
The following diagram shows the details of the service orders of different service order types created for one customer (in the first column). You can also see the details of the appointments (in the second column) and the billing documents generated based on the settings of the billing cycles. Each yellow box shows the grouping of the documents included in the generated invoices.

